| 内容 |
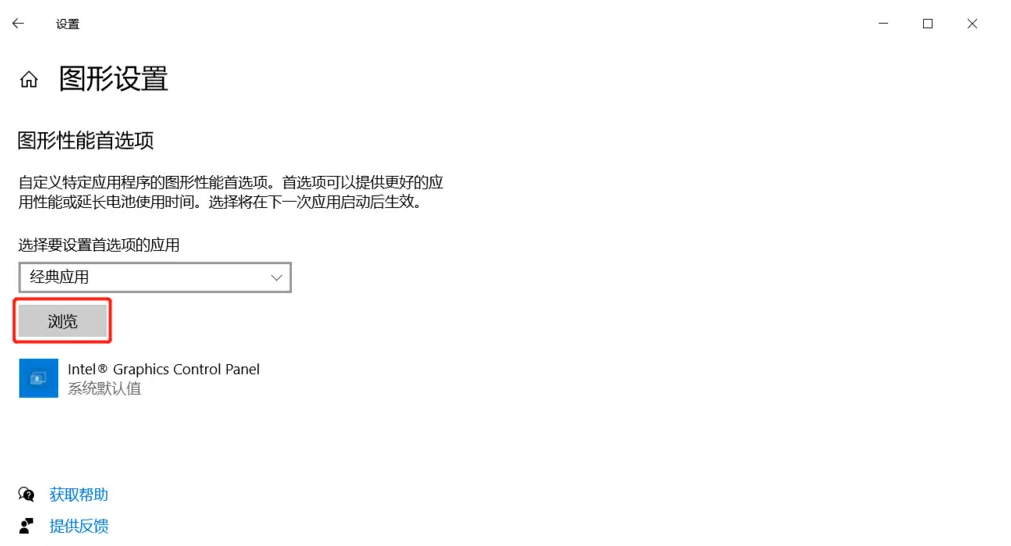
OBS Studio是一款非常受欢迎的视频录制软件,最近有用反户映,OBS录屏过程中只能显示黑色屏幕,重启软件进行录制,问题依然存在。从网上找了很多方法都不能解决问题,怎么办呢?鉴于此,小编今天就来分享自己使用的OBS黑屏解决方法。 OBS Studio录屏显示黑屏怎么办? 如图,OBS Studio录屏来源选择的是显示器捕获,遇到了黑屏现象,原因在于电脑中有两张显卡(英特尔的集成显卡和NVIDIA的独立显卡),OBS设置的使用显卡与系统默认使用显卡不一致,则无24. 简单安静的生活其实不幸福,所以我只拥抱刹那,绵延持久的感觉根本不快乐,所以我只信仰瞬间。法捕捉显示器。  解决方法 呼出开始菜单,点击【设置】,打开Windows设置面板,如图,在搜索框中输入【显示设置】,进行查找,  进入以下界面,在右侧窗口点击【图形设置】选项,如图,  进入图形设置窗口,如图,点击【浏览】,找到OBS软件安装位置,选择OBS64.exe文件;  如图,点击【选项】,弹出图形规格窗口,选择【节能】,进行保存,   现在重新打开OBS Studio软件,设置场景、来源,如图,录屏黑屏问题解决了。  解决OBS Studio录屏黑屏的方法非常简单,你学会了吗?了解更多精彩教程资讯,关注wmzhe.com。 -
x-studio 软件大小:16.50 MB 高速下载 关于OBS Studio录屏显示黑屏的解决方法,只需要三分钟面斜风细雨黄万里无云肌瘦33. 别在树下徘徊,别在雨中沉思,别在黑暗中落泪。向前看,不要回头,只要你勇于应对抬起头来,就会发现,分数的阴霾但是是短暂的雨季。向前看,还有一片明亮的天,不会使人感到彷徨。92. On Sunday, May 18, we will visit Beijing, which has a history of 400 years.34.三军可夺帅也,匹夫不可夺志也。 应是蹑飞鸾,月下时时整佩环。月又渐低霜又下,更阑,折得梅花独自看。149司空曙:贼平后送人北归OBS,Studio,黑屏,录屏There are numerous reasons why …, and I shall here explore only a few of the most important ones. |